Archív –
8 TB Seagate Archive v2 HDD - HDS 100/100
Budapest
csak személyes átvétel
20 000 Ft
| Állapot: | használt |
|---|---|
| Szándék: | kínál |
Archivált hirdetés
Üdv!
Eladó a címben említett Seagate Archive v2 HDD, egy eddig szerverben használt, adattárolásra optimalizált, jól működő merevlemez.
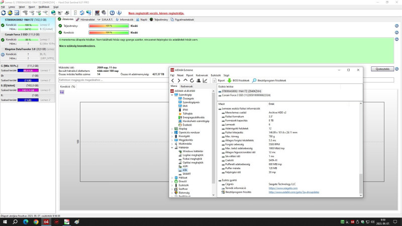
HD Sentinel értékelése szerint 100/100-as, beavatkozásmentes, hibátlan.
Pontos típus: ST8000AS0002-1NA17Z
Specifikációk :
Csatoló : Sata 3
Méret: 3.5
Kapacitás : 8 TB
Fordulatszám : 5500 rpm
Cache : 128 MB
Állapot : 100/100
HD Sentinel kép mellékelve.
Személyes átvétel alapértelmezetten Dél-Pesten.( XVIII. - XIX. - XX. ) Foxpost van.
Telefon : 06 70 658 5804
További szép napot!
Sano
Sanobel további hirdetései
-
50 000 FtBudapest
-
KINGSTON Fury Beast 16GB (2x8gb) DDR4 3600MHz CL17 memória (KF436C17BBK2/16) –
27 000 Ft jegelve27 000 Ft jegelveBudapest -
10 000 FtBudapest
-
Sanobel
újonc
-
Fontos tudnod!
- Hogyan működik a Hardverapró?
- Soha ne utalj előre! Probléma, csalás esetén bármely hirdetésben ott a "Jelentem" gomb, használd!
- Mit tilos meghirdetni?
- Felhasználási feltételek (ÁSZF)
- Hibákat, észrevételeket itt jelezhetsz!
Hirdetés
Állásajánlatok
Cég: PCMENTOR SZERVIZ KFT.
Város: Budapest
Cég: BroadBit Hungary Kft.
Város: Budakeszi


