Archív –
HDD 3TB Seagate Barracuda // WD Red
VIII. kerület
csak személyes átvétel
18 000 Ft
| Állapot: | használt |
|---|---|
| Szándék: | kínál |
Archivált hirdetés
Eladók lettek az alábbi HDD-k.
Működő gépből lettek kiszedve bővítés miatt.
Elérhető:
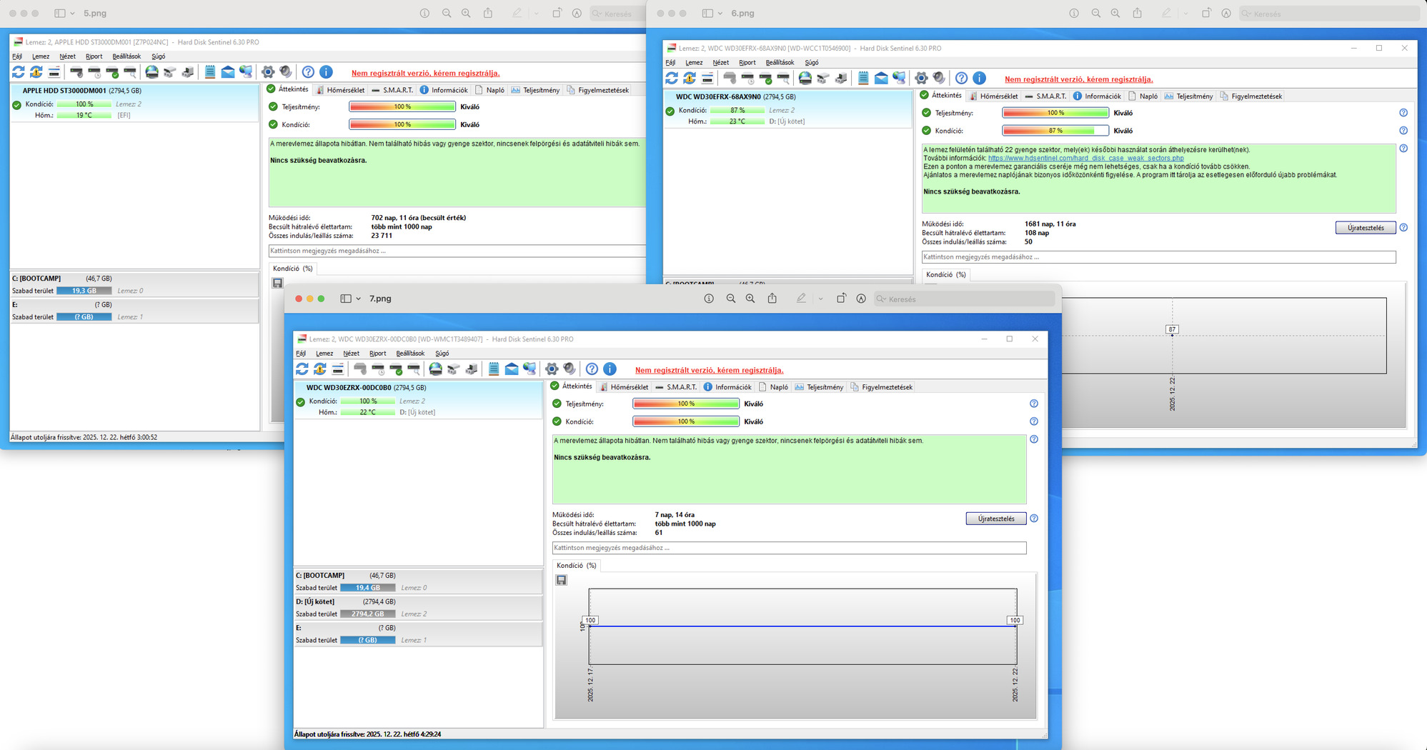
2. - 18e 100/88 // 528 nap
6. - 18e 100/87 // 1681 nap ( jan 24. ig foglalva)
Elkelt:1. - 20e 100/100 // 275 nap3. - 20e 100/100 // 1366 nap4. - 20e 100/100 // 179 nap5. - 20e 100/100 // 702 nap7. - 22e 100/100 // 7 nap
Átvehető BP Rákóczi térnél vagy FoxPost saját felelősségre.
gyuri41 további hirdetései
-
Apple MacBook Pro 14" M1 PRO / 95% akku –
359 900 Ft359 900 FtVIII. kerület -
4 000 FtVIII. kerület
-
HDD 3TB // Seagate Barracuda és WD RED –
18 000 Ft18 000 FtVIII. kerület
Légy az első hozzászóló!
Még nem szólt hozzá senki sem.
-
Fontos tudnod!
- Hogyan működik a Hardverapró?
- Soha ne utalj előre! Probléma, csalás esetén bármely hirdetésben ott a "Jelentem" gomb, használd!
- Mit tilos meghirdetni?
- Felhasználási feltételek (ÁSZF)
- Hibákat, észrevételeket itt jelezhetsz!
Hirdetés
Állásajánlatok
Cég: Central PC számítógép és laptop szerviz - Pécs
Város: Pécs
Cég: PCMENTOR SZERVIZ KFT.
Város: Budapest


