Archív –
Hitachi Deskstar 7K3000 ( 3TB, 7200rpm, 64MB, SATA3, 100/100 )
Budapest
csak személyes átvétel
10 000 Ft
| Állapot: | használt |
|---|---|
| Szándék: | kínál |
Archivált hirdetés
Üdv!
Eladó a címben említett Hitachi HDD, egy szerverben használt, jól működő merevlemez.
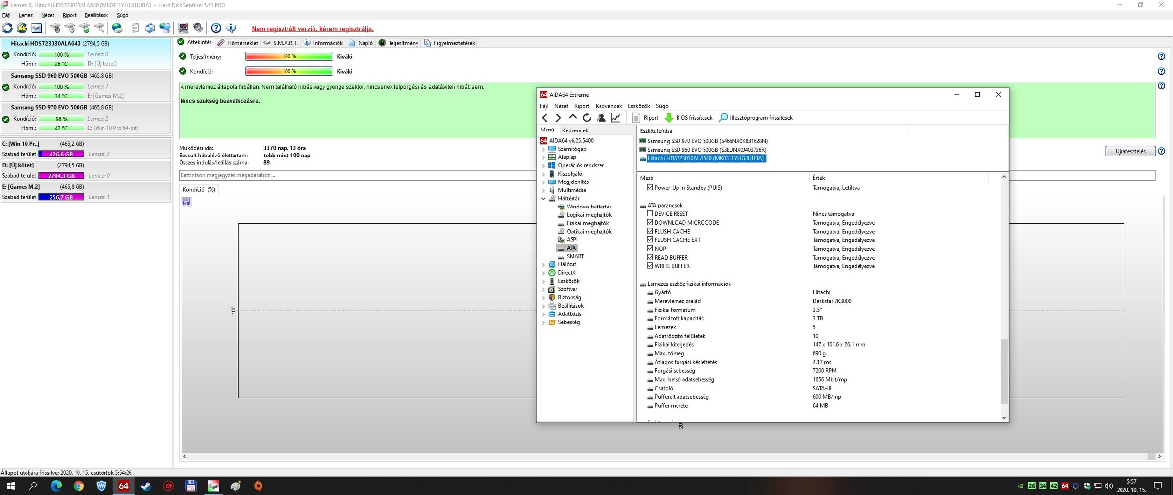
HD Sentinel értékelése szerint 100/100-as, beavatkozásmentes, hibátlan.
Pontos típus: Hitachi Deskstar 7K3000
Specifikációk :
Csatoló : Sata 3
Méret: 3.5
Kapacitás : 3 TB
Fordulatszám : 7200 rpm
Cache : 64 MB
Állapot : 100/100
HD Sentinel kép mellékelve.
A merevlemez Budapest 18.kerületében átvehető, akár több darab is!
Foxpost ok!
Telefon :
További szép napot!
Sanobel további hirdetései
-
4 500 FtBudapest
-
Mazda CX-5 specifikus telefontartó –
2 500 Ft2 500 FtBudapest
-
Fontos tudnod!
- Hogyan működik a Hardverapró?
- Soha ne utalj előre! Probléma, csalás esetén bármely hirdetésben ott a "Jelentem" gomb, használd!
- Mit tilos meghirdetni?
- Felhasználási feltételek (ÁSZF)
- Hibákat, észrevételeket itt jelezhetsz!
Hirdetés
Állásajánlatok
Cég: Laptopszaki Kft.
Város: Budapest
Cég: PCMENTOR SZERVIZ KFT.
Város: Budapest


