Archív –
Intel I5 6400 box
Szolnok
csomagküldéssel is
Archivált hirdetés
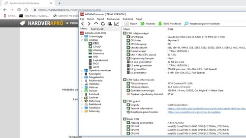
Eladó lenne az alábbi processzor dobozában, hűtőjével együtt. Pár napot használt.
A processzor hibátlan állapotú és működésű. Egyéb adat a linken található.
Személyesen Szolnokon vehető át, vagy postai úton amelyet a vevő felelősségére és költségére történik.
KisBla további hirdetései
-
KeresemSzolnok
-
Intel i5 12600KF jegelve Hacov részére –
44 999 Ft jegelve44 999 Ft jegelveSzolnok
Légy az első hozzászóló!
Még nem szólt hozzá senki sem.
-
Fontos tudnod!
- Hogyan működik a Hardverapró?
- Soha ne utalj előre! Probléma, csalás esetén bármely hirdetésben ott a "Jelentem" gomb, használd!
- Mit tilos meghirdetni?
- Felhasználási feltételek (ÁSZF)
- Hibákat, észrevételeket itt jelezhetsz!
Hirdetés
Állásajánlatok
Cég: BroadBit Hungary Kft.
Város: Budakeszi
Cég: PCMENTOR SZERVIZ KFT.
Város: Budapest


